数字经济视域下“大型活动 + 定制出行”电商平台的供需匹配与协同治理研究
Research on Supply-Demand Matching and Collaborative Governance of “Large-Scale Events + Customized Travel” E-Commerce Platforms from the Perspective of Digital Economy
摘要: 随着数字经济的深入发展,由大型演艺、会展等活动引发的集中式出行需求日益显著。此类需求通常具有爆发力强、时间高度集聚且不确定性高的特征,这无疑对出行类电商平台的供需精准匹配与协同治理能力提出了更严峻的挑战。以往那种单纯依赖静态规则和经验积累来配置资源的交易组织模式,在应对需求快速波动时显得力不从心,不仅难以保障匹配效率的稳定性,还容易引发平台协调成本激增、履约质量下降等连锁反应。立足于双边市场理论,本文将研究视域锁定在“大型活动 + 定制出行”这一典型应用场景,旨在深入剖析出行电商平台在需求聚合、资源调度及交易撮合环节的内在运行机理。研究发现,各主体间信息交互的滞后、数据流转的不畅,以及因个性化履约而产生的成本约束,构成了阻碍平台供需匹配效率与协同水平进一步跃升的核心瓶颈。基于上述问题,本文从平台治理的视角切入,提出了一条以数据整合为核心的协同机制优化路径。具体而言,通过优化规则设计、引入动态定价机制,旨在促成多方主体构建稳固的协作关系,从而切实提升交易匹配的有效性及履约响应速度。本研究结论,期望能为高波动需求场景下出行电商平台的治理实践与价值创造提供具有一定深度的理论参考。
Abstract: As the digital economy matures, the surge in travel demand triggered by large-scale events—such as concerts and exhibitions—has created a complex landscape for e-commerce platforms. These demands are intense, tightly clustered in time, and notoriously unpredictable, putting significant pressure on platforms to refine their supply-demand matching and governance capabilities. Traditional models, which rely heavily on static rules and historical experience, are often ill-equipped to handle such rapid fluctuations. They frequently struggle to maintain efficiency, leading to spiked coordination costs and a drop in fulfillment quality. Drawing on two-sided market theory, this paper investigates the “large-scale event + customized travel” context. We aim to unpack the operational mechanisms of travel platforms, specifically how they aggregate demand, schedule resources, and facilitate transactions. Our research identifies a key barrier: the friction in information exchange and data flow between stakeholders, combined with the cost constraints of personalized fulfillment. These factors are currently limiting the potential for higher matching efficiency and better collaboration. To address these challenges, we propose a governance framework centered on integrating data more effectively. By optimizing platform rules and introducing dynamic pricing mechanisms, platforms can encourage more stable partnerships among various actors. This approach is designed to directly enhance the accuracy of matches and the speed of service responses. Ultimately, these findings offer a theoretical reference for platforms operating in volatile markets, aiding them in improving governance practices and driving value creation.
文章引用:汪楠, 董洁霜. 数字经济视域下“大型活动 + 定制出行”电商平台的供需匹配与协同治理研究[J]. 电子商务评论, 2026, 15(1): 441-449. https://doi.org/10.12677/ecl.2026.151056

1. 引言

在进博会、大型体育赛事以及备受关注的演艺活动推动下,依托大规模人群聚集而形成的“流量经济”,正从过去以票务收入为主的单一盈利模式,逐渐转向推动城市消费升级与服务形态重构的重要力量[1]。这一变化不仅重塑了城市的消费场景,也对与之紧密相关的出行服务提出了新的组织要求。

相较于常态通勤中相对稳定的出行模式,大型活动期间的出行需求往往呈现出明显的离散、突发和短时间内集中释放的特点。这类需求通常依赖于出行类电商平台进行聚合与匹配,而传统依赖固定线路和静态规则的供给方式,很难灵活应对需求强度与结构的快速波动。若平台侧的运力组织和交易匹配机制缺乏动态调整能力,场馆及周边区域就容易出现临时性拥堵和服务衔接不畅,形成因供需错位导致的结构性摩擦。此不匹配不仅增加了社会运行成本,也影响了用户的出行体验,使得出行服务成为制约大型活动整体消费价值提升的重要因素[2]。因此,如何通过优化平台机制提高供需匹配效率,并构建多方协同的治理模式,已成为大型活动场景下出行类电商平台亟待解决的核心问题。

从平台经济学的视角来看,要破解这一“移动性困境”,关键在于重新构建供需匹配机制。长期以来,由于不同部门之间存在数据壁垒,掌握票务信息的主办方与拥有运力资源的承运方往往各自为政、信息不通。这导致运力投放的决策缺乏事前数据支持,大多只能依靠经验判断,因而容易陷入盲目和低效[3]。与此同时,伴随消费互联网向产业互联网的渗透,定制客运作为一种垂直领域的O2O电商模式可以投入使用。通过算法匹配与模块化服务设计,能够将原本高度个性化的出行需求转化成可交易、可规模化的服务形态。然而,在面对大规模并发需求时,现有平台模式仍显现出若干治理层面的局限,例如跨边网络效应未能充分发挥、履约成本在参与主体间分配不均等。这些问题导致平台难以形成稳定可持续的价值闭环,因此有必要进一步探索更具韧性的商业运行与协同机制[4]

当前关于定制出行的研究,大多聚焦于工程技术领域,往往从车辆路径规划(VRP)等具体问题出发,侧重于算法层面的局部优化[5],而很少从双边市场理论的角度,系统探讨其作为数字化撮合平台的运行逻辑与治理机制。基于这一现状,本文尝试跳出单纯关注运力调度的研究思路,选取“大型活动 + 定制出行”这一典型电商应用场景作为切入点,重点分析数据要素在供给端与需求端的作用机制,进而构建一个融动态定价、资源前置配置与多主体协同于一体的敏捷治理框架。

2. 理论机理与业务运作流程

本文所构建的定制出行服务体系,并非着眼于单一层面的运力调度改进,而是立足于O2O (Online to Offline)双边市场结构[6],能够对城市中有限且受严格约束的交通时空资源进行数字化的重组与配置。其内在机制是借助移动互联网所形成的高效连接和持续数据积累能力,缓解大型活动背景下供给端调节能力不足与需求端波动加剧之间的结构性矛盾。此机制与传统公共交通遵循的“时刻表驱动”范式不同的是,本文模式确立了“以数据换空间”的C2B (Consumer to Business)反向供应链响应机制[7],旨在通过全链路的数字化渗透,将原本盲目、滞后的被动保障转化为精准、敏捷的主动治理。

Figure 1. Digital empowerment architecture of the O2O platform

1. O2O平台数字化赋能架构

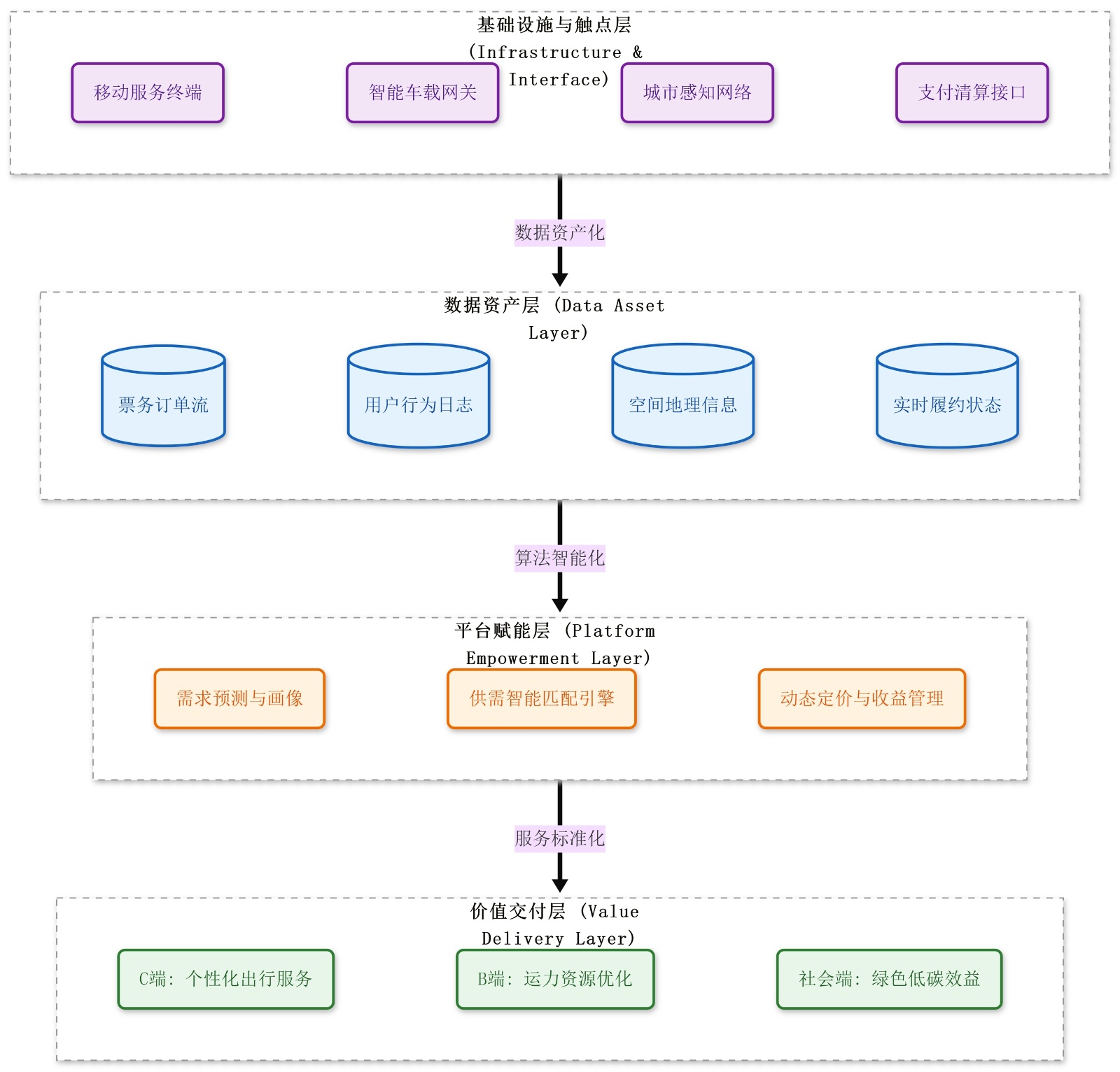
从信息交互与决策机制来看,平台在运行初期就承担起了需求前瞻识别与缓解不确定性的关键作用。如图1所示,在大型活动筹备阶段,平台通过票务系统的API接口、社交网络等多种渠道,提前收集并描绘潜在参与者的出行意向,具体内容包括出行起终点、时间偏好和价格敏感度等信息。这一过程的重要意义是,它借助数字化手段,将原本难以直接观测的个人出行偏好转化为结构化的数据,同时将传统交通分析中随机性强、不可见的需求逐渐转变为可记录、可量化的订单信息。通过上述数字化手段,信息不对称在供给侧可能引发的波动得以降低,从源头上缓解了类似“牛鞭效应”对运力组织与履约决策带来的干扰[8]。系统据此生成的动态热力图,也不再是模糊的经验推测,而成为运力资源预配置的精确依据。

在平台的业务实施与履约组织阶段,其运行机制强调动态协同与过程反馈具体如图2所示。在经过需求信息的汇集后,后台调度系统会进入供需匹配环节。平台通过开放式接入机制,整合来自多方的运力资源,从而打破传统企业边界,将分散的社会运力汇总并纳入统一调度体系。同时,结合改进后的车辆路径规划(VRP)方法,平台能够快速完成订单与运力的匹配,在较短的决策周期内,生成既能保障运行效率,又能提升资源利用率的排班方案[5]。与此同时,该调度流程的设计并非是确定的,而是能够依据实时运行状态进行持续调整与修正。平台通过车载终端与路侧感知设备实时捕捉交通动态,一旦运行途中出现突发拥堵或车辆偏离计划等情况,系统便能及时识别,并动态优化行驶路径与后续服务安排。这种涵盖“信息感知、决策生成、执行反馈”的闭环运行模式[9],使得整个履约过程变得全程可控、环节可溯,从而能够让出行服务逐步从相对松散的运力供给,向标准化、产品化的服务形态演进。

Figure 2. Collaborative closed-loop of the C2B reverse supply chain

2. C2B反向供应链协同闭环

3. 关键赋能技术与方法论评述

O2O定制出行服务的核心在于,平台借助数据分析能力,对供需关系进行近乎实时的调整与配置。现有研究大多关注平台如何通过识别和整合多源需求信息,实现履约过程的动态优化,并借助规则与机制设计来协调司机、乘客等多方主体行为。为更清晰地展现O2O模式在管理逻辑上的差异与创新,本文在表1中从决策层面对其与传统出行服务模式的主要特征进行了系统比较。

Table 1. Comparative analysis of traditional public transit scheduling and the O2O customized mobility fulfillment system

1. 传统公交调度与O2O定制出行履约体系的对比分析

比较维度

传统常规公交调度(Supply-driven)

O2O定制出行智能履约(Demand-driven)

决策触发机制

静态时刻表驱动,响应滞后

事件驱动结合实时数据流触发

数据要素特征

历史IC卡数据,更新周期长,颗粒度粗

全链路实时数据(票务 + LBS),颗粒度细

资源配置逻辑

基于经验判断的固定线路循环

基于算法的动态聚类与路径重构

核心算法范式

简单的线性规划或贪婪算法

多模态深度学习与强化学习 (DRL)

目标函数设定

覆盖率最大化与企业成本最低

系统响应速度最快与广义社会成本最小

定价与调节

票制僵化,缺乏供需调节能力

利用动态定价实现需求削峰填谷

3.1. 需求侧:多源异构数据的融合与时空特征提取

在C2B反向供应链中,精准捕捉需求是控制库存、降低空驶率的关键。当前的研究方向已不再局限于传统的历史统计分析,而是更多地借助多模态深度学习等技术,以更灵活、动态的方式来应对市场变化。

(1) 从线性预测向非线性映射转变:传统的自回归移动平均模型(ARIMA)在预测常态化通勤需求时,通常表现较为稳定。然而,在面对大型活动所引发的高强度、短时集中、且分布明显偏离稳态假设的出行需求时,其预测效果往往受限。这类模型难以准确捕捉需求分布中的长尾特征,因此在应对现实中的突发性出行场景时,常显得适应能力不足。

(2) 多源数据融合的挑战与路径选择:为更好地捕捉复杂的出行需求,现有研究多聚焦于结合图神经网络(GNN)与长短期记忆网络(LSTM)的混合模型框架。然而,由于数据样本的不足与初期信息的缺失导致的建模偏差,成为当前研究的核心问题。对此,研究可尝试整合不同来源的数据——例如,将票务系统的预售记录这类直接需求信号,与社交媒体中所反映的用户活动轨迹和话题热度信息相结合。通过构建多层次、多维度的特征表达,可以在相当程度上提升需求识别的完整性与稳健性。

3.2. 供给侧:高并发场景下的动态履约决策(VRPTW)

在管理科学领域,将离散的出行订单匹配给有限的运力资源,被抽象为带时间窗的车辆路径规划问题(VRPTW)。

(1) 目标函数设定的复杂化趋势:早期研究中,相关优化模型通常仅将运营成本作为主要约束条件。这种设定与传统物流体系注重效率与成本控制的运行逻辑一脉相承。然而在O2O平台情境下,单一的成本目标已难以全面体现平台的决策导向。随着用户体验与服务稳定性逐渐成为平台竞争的关键,近年的研究更多逐步纳入多重约束条件,从而能够综合地刻画调度决策。

(2) 求解过程中的实时性要求定制出行调度问题在实际应用中常常面临一个现实矛盾:随着订单量的增加和约束条件越发复杂,整个模型的求解计算量会显著上升,形成所谓的计算复杂度挑战。尤其在高峰时段等高并发场景下,传统的精确算法由于耗时过长,往往无法在可行时间内给出可用解,这直接影响了该类方法在实际系统中的落地可能性。为此,当前许多研究与应用逐步转向以启发式方法为主的近似求解思路——其核心是在可接受的时间内,通过智能搜索与规则引导,寻找一个相对较优的可行解,从而在结果质量与计算效率之间取得切实可行的平衡。

3.3. 机制侧:双边市场的定价博弈与协同治理

技术优化仅能解决效率问题,而解决供需结构性失衡则需依赖经济学机制的设计。

(1) 动态定价的调节作用机制:在大型活动定制出行场景中,价格不仅是一种收益手段,更是调节需求释放节奏的关键变量。已有研究指出,与网约车基于即时供需匹配的加价机制不同,定制出行更注重利用价格引导用户的选择行为[10]。具体来说,平台通过设定差异化的价格区间,能够促使对时效要求较高的用户优先选择保障性更强的服务,而对价格敏感的用户则更可能转向弹性更大的出行时段。通过上述选择,部分原本高度集中的出行需求会被分散至不同时间窗口,在不额外增加运力投入的情况下,缓解了高峰时段的系统压力。

(2) 平台承运主体之间的激励协调问题:在定制出行平台的运营架构中,平台方通常采用轻资产模式,主要负责组织与撮合交易,而车辆资源及实际履约责任则落在承运主体身上。这种权责分离的模式,容易导致双方在定价、服务投入和风险分担等方面产生目标不一致。现有研究大多借助博弈论来解析这一关系,并指出如果平台仅按固定比例抽成,承运方往往缺乏足够动力去提升服务质量或增加有效供给,从而影响整体运营效率。对比之下,将收益分配与履约表现进行结合分析,或者通过引入基于服务结果的激励约束机制,有助于在一定程度上缓解利益错位的问题,使得上下游决策更加保持一致性。

4. 典型应用场景的差异化治理模式

在具体应用层面,O2O定制出行并不存在随意不固定的运行模式。不同类型大型社会活动在内容形态、参与动机及人群结构上的差异,直接塑造了出行需求的组织方式与释放节奏,也因此影响了平台的服务设计与治理重点。实践表明,当活动参与者以明确的时间约束和集中离场需求为主时,平台更需要围绕运力集中调度与效率保障展开组织;而在以观演体验为核心的场景中,用户的出行选择则呈现出更强的弹性与分散性,对服务组合与价格引导的敏感度也更高。基于上述差异,从市场细分的视角出发,选取体育赛事与文娱演艺这两类典型活动场景,分别讨论平台在不同需求结构下的供需匹配方式及其商业价值的实现逻辑,以揭示差异化治理模式形成的内在机理。

4.1. 效率驱动型:大型体育赛事场景的标准化履约

以大型体育赛事为例,其出行需求通常围绕明确的赛程安排集中产生,表现出明显的峰谷特征——可预期性强,但峰值高度集中。赛事的开始与结束时间相对固定,导致大量观众在短时间内集中抵达或离开场馆,出行压力主要体现在特定时段的叠加,而非长时间持续分散。从参与人群的特征来看,观赛者大多结伴出行,行为选择具有较强的同步性,对出行效率的关注往往高于乘坐体验。在平台运营的角度,这类需求更接近标准化程度高、弹性较低的刚性出行市场。用户在决策时,一般优先考虑能否准时到达或快速离场,对附加服务关注有限,同时对价格变动较为敏感。因此,平台在此类场景中更需要依靠规模化组织和成本控制来保障服务的供给,而非依靠差异化或增值服务来获取额外收益。

针对体育赛事期间集中出行的需求特点,平台在运营中往往将效率保障放在第一位置。在实际操作中,O2O平台通常采用标准化程度较高的接驳组织模式,即提前识别观众的主要出行流向,引导他们集中使用固定的接驳方案,从而提升车辆的使用效率。借助票务预售数据,平台能够提前预判出行高峰时段,并通过推出票价优惠或捆绑销售等方式,促使出行需求集中释放。相应地,在调度策略上更注重车辆的高频周转与快速往返,以降低单次服务成本,并在赛事结束后短时间内缓解场馆周围的交通压力。

4.2. 体验驱动型:文娱演艺场景的C2B反向定制

相较于体育赛事,演唱会与音乐节等文娱活动的出行需求更明显具有情绪驱动的特点,其出行分布更有分散特征。由于活动结束时间相对滞后,观众在出行方式的选择上,受安全感、同行关系及消费偏好等因素影响更为明显,使得出行决策不再仅仅只围绕通行效率展开。在此情境下,出行服务逐渐承载了体验属性,在服务方式与组合方面提出了更高的要求。由于需求在空间上的分布不足够紧凑,依赖固定线路的组织方式难以有效且全面的覆盖,平台在供需匹配与履约组织上的复杂性也随之显著上升。

在文娱活动场景中,用户出行通常高度分散且个性化。为此,平台可以采用“反向组织”模式:先通过前端入口收集某一区域的出行需求,待订单量达到可行规模后,再匹配相应运力。这种按需调度的方式,减少了固定线路导致的运力浪费。此外,部分平台在基础出行服务上,还引入了差异化的增值服务,以提升整体的吸引力。

4.3. 两种治理模式的比较分析

为便于比较不同活动类型下平台运行逻辑的差异,表2从核心驱动因素、定价方式及理论基础等维度,对体育赛事与文娱演艺两类典型场景进行了归纳。结果表明,体育赛事相关服务更注重规模化组织与效率提升,其运行逻辑与公共交通领域的数字化拓展有相似之处;而文娱演艺场景则更偏向个性化配置与价值深度挖掘,呈现出以范围经济和长尾需求为导向的服务特点。

Table 2. Comparative analysis of traditional public transit scheduling and the O2O customized mobility fulfillment system

2. 传统公交调度与O2O定制出行履约体系的对比分析

比较维度

刚性疏散模式(体育赛事)

柔性体验模式(文娱演艺)

电商驱动逻辑

效率驱动(Efficiency-driven)

体验驱动(Experience-driven)

产品属性定位

标准化、同质化的位移服务

个性化、高附加值的出行产品

目标函数设定

系统总等待时间最小化

用户综合满意度与利润最大化

定价与收益机制

低价渗透、交叉补贴或门票打包

动态溢价(Surge Pricing)与服务分层

资源配置方式

计划指令式的运力预置

订单驱动式的C2B反向采购

关键运营痛点

瞬时并发流量过大导致的运力缺口

需求地理分布过于离散(长尾)导致的拼单率低

理论解释框架

交通流理论、规模经济理论

长尾理论、服务营销理论

5. 现存挑战与协同治理策略

尽管O2O定制出行对缓解大型活动交通压力具有实际潜力,但在推广中仍面临不少的制约。一方面,不同主体之间的数据彼此割裂,给需求识别与资源的协同带来困难;另一方面,平台运营也需面对合规边界模糊、算法使用规范等新的治理挑战。因此,这一模式能否持续运行,并不只取决于技术优化,更需要政府、平台及相关方共同在规则制定与责任分担上协调推进。

5.1. 跨组织的数据孤岛与信息不对称

在C2B反向组织模式下,数据能否顺畅流通直接影响资源配置效果。但在现实运行中,相关数据往往分散掌握在不同主体手中:票务平台侧重用户需求信息,而出行平台主要掌握运力供给情况,双方缺乏稳定的数据协同机制。这种分割状态使平台在需求研判上依赖滞后信息,进而影响调度决策的有效性。针对这一问题,有必要探索在合规前提下的数据协作路径,由公共部门或行业组织推动建立跨主体的数据协同平台,通过隐私保护技术实现多源数据的联合使用,在不改变数据归属的情况下提升整体决策支撑能力。通过制度创新打破企业间的博弈僵局,将原本割裂的数据资产转化为跨组织的决策公共品,从而在根本上解决需求预测的冷启动难题。

5.2. 共享经济下的合规风险与多方共治

在大型活动场景下,O2O定制出行通过整合社会闲置运力来应对集中客流压力,这虽然提升了运力调配的灵活性,但也随之带来合规性与安全性层面的挑战。目前,仍有部分车辆与驾驶员未被完全纳入现有监管框架,导致平台在高负荷运营时,实际上面临着一定的安全不确定性。一旦出现安全事故,平台与实际承运方之间的责任界定往往不够清晰,极易引发法律争议,并可能扩大社会负面影响。因此,构建多方参与的协同治理机制显得十分必要。监管部门可考虑在特定活动或时段内试行更具弹性的临时监管模式,为这类新型服务提供合规试行的空间;同时,平台也应进一步落实主体责任,通过加强履约监督与风险管控机制,提升服务全程的可控性与用户信赖感。

5.3. 算法黑箱与价格歧视的伦理规制

随着算法越来越多地介入定价和资源分配,其运行结果也时刻左右着用户的感受和社会评价。以大型活动疏散这类具有公共属性的场景为例,如果价格调整的幅度和依据不够清楚,很容易被大众视为不公平,从而动摇对平台的信任。同时,算法本身的复杂性也让普通用户难以理解其决策逻辑,这在实际上加深了信息不对称的问题。

为应对这类在平台自身和社会层面都面临的风险,在运营中设置合理的约束机制显得十分必要。一方面,平台需要让价格调整规则更加透明,明确什么情况下会调价、调价的合理范围是多少;另一方面,在涉及公共利益的重大活动中,可以采取带有引导和协商性质的价格约束,兼顾商业效率与社会观感,防止技术运用偏离了服务公众的初衷。

6. 结论与展望

本研究围绕数字经济背景下大型社会活动的交通组织问题,分析了O2O定制出行在不同应用场景中的运行方式与作用机理。研究发现,该模式通过引入以需求为导向的组织逻辑与多源数据支撑,使平台能够更早识别集中出行需求,从而改善传统交通服务在高峰时段响应不足的问题。在此过程中,分散且不稳定的客流被转化为可预测的服务需求,为运力配置提供了更具针对性的决策依据。

Figure 3. O2O fulfillment model for large-scale events under the “Data-Decision-Service” layered architecture

3. “数据–决策–服务”分层架构下的大型活动O2O履约模型

通过对比不同场景可以发现,各类活动对平台运行逻辑的需求存在明显差异,如图3所示。在体育赛事这类以集中疏散为特点的场景中,服务组织往往更注重效率与规模保障;而在追求体验的文娱演艺活动中,平台则更侧重于通过聚合需求与组合服务来提升整体价值。这表明,O2O定制出行并非固定不变的服务模式,而是一种需要依据需求结构进行灵活适配的交通形态。这一认识不仅拓展了双边市场理论在垂直交通领域中的应用视角,也为平台企业开展精细化运营提供了学理依据。

要使这一模式能够持续稳定运行,单纯依靠技术上的改进仍然不够,还需要从治理角度做出系统性的调整。当前实践中所反映出的数据协同不畅、合规边界不清晰以及算法应用引发的争议等问题,提示我们应致力于构建跨主体的协作机制。在符合规范的前提下,通过加强数据共享与协作,可以更准确地识别需求,并提升资源配置的效率。同时,在监管层面可引入更具弹性的管理方式,在保障安全与公平的基础上,为平台在服务组织和价格调节方面留出合理空间,并通过增强规则透明度来维护用户信任。

在后续工作中,可尝试借助仿真工具,对各类定价策略引发的实际行为进行模拟与量化,以便更具体地把握平台与用户之间的互动关系。此外,自动驾驶技术正逐渐走向落地,其在大型活动出行调度及交通流变化中所产生的影响,也将成为下一步值得关注的课题。

参考文献

[1] 孙梦成, 王承云, 吴佳颖, 等. 进博会助力上海建设具有全球影响力的科技创新中心[J]. 上海师范大学学报, 2024, 53(6): 808-815.
[2] 郭佳樑, 张丽娟, 叶平一, 等. 行人仿真在大型活动散场组织中的交互与应用[J]. 交通与运输, 2022, 35(S1): 240-245.
[3] 刘峰. 计算机技术赋能电子商务供应链协同管理的机制与绩效提升研究[J]. 中国储运, 2025(10): 73-74.
[4] 吴哲维, 武装. “互联网+”背景下需求响应型定制公交服务模式研究[J]. 科技与创新, 2019(14): 54-55.
[5] Alonso-Mora, J., Samaranayake, S., Wallar, A., Frazzoli, E. and Rus, D. (2017) On-Demand High-Capacity Ride-Sharing via Dynamic Trip-Vehicle Assignment. Proceedings of the National Academy of Sciences of the United States of America, 114, 462-467. [Google Scholar] [CrossRef] [PubMed]
[6] Rochet, J. and Tirole, J. (2003) Platform Competition in Two-Sided Markets. Journal of the European Economic Association, 1, 990-1029. [Google Scholar] [CrossRef
[7] Zeng, M. (2018) Smart Business: What Alibaba’s Success Reveals about the Future of Strategy. Harvard Business Review Press.
[8] Lee, H.L., Padmanabhan, V. and Whang, S. (1997) Information Distortion in a Supply Chain: The Bullwhip Effect. Management Science, 43, 546-558. [Google Scholar] [CrossRef
[9] Parasuraman, A., Zeithaml, V.A. and Berry, L.L. (1988) SERVQUAL: A Multiple-Item Scale for Measuring Consumer Perceptions of Service Quality. Journal of Retailing, 64, 12-40.
[10] 刘姝君, 陈进东, 马艳红. 出行高峰期下网约车平台定价与补贴策略研究[J]. 系统科学与数学, 2024, 44(6): 1649-1663.