POU4F3基因与非综合征型听力损失的分子机制及临床特征研究进展
Research Progress on Molecular Mechanisms and Clinical Characteristics of POU4F3 Gene in Non-Syndromic Hearing Loss
DOI: 10.12677/acrem.2026.141010, PDF, HTML, XML,   
作者: 卢莲莉:右江民族医学院研究生学院,广西 百色;唐凤珠:广西壮族自治区人民医院耳鼻咽喉头颈外科,广西 南宁
关键词: POU4F3基因DFNA15突变致病机制研究进展POU4F3 Gene DFNA15 Mutation Pathogenic Mechanism Research Progress
摘要: POU4F3基因是耳蜗毛细胞生长发育和维持存活至关重要的转录因子,位于人类5号染色体长臂(5q31),编码388个氨基酸残基构成的蛋白质,核心功能依赖于高度保守的POU结构域。此结构域由两部分构成:位于179-256位氨基酸区段的POU特异结构域(POU-specific domain)和位于274-333位氨基酸区段的POU同源结构域(POU homeodomain),二者共同介导与DNA的结合。POU4F3基因对应的遗传学定位是DFNA15,于1998年被首次确认是导致常染色体显性非综合征型听力损失(autosomal dominant non-syndromic hearing loss, ADNSHL)的致病原因。目前报道的POU4F3致病突变涵盖多种类型,其后果可归纳为两类:一是导致蛋白产物被“截短”的突变(如无义、移码及部分缺失突变),二是改变氨基酸序列从而“损坏”关键功能域的错义突变。无论何种形式,最终都破坏了POU4F3的正常功能,表现为转录活性丧失或亚细胞定位错误。从遗传机制上看,这通常源于单倍剂量不足或显性负效应,并引发进行性的毛细胞损伤与听力损失。临床研究表明,POU4F3相关听力损失多表现为迟发性、双侧对称性、进行性感音神经性聋,听力曲线以高频下降型为主,但中频下降型及平坦型亦见报道,表型异质性显著。除典型听力损失外,部分患者可伴有前庭功能障碍,但一般不伴其他系统异常,符合非综合征性特征。基因筛查显示,POU4F3突变在家族性ADNSHL中占一定比例,尤其在具有特定听力表型的大家系中贡献突出。鉴于其分子机制复杂、表型多样,深入研究POU4F3的病理生理途径对于开发靶向治疗及改善遗传性耳聋的临床管理具有重要意义。
Abstract: The POU4F3 gene is a transcription factor crucial for the growth, development and survival of cochlear hair cells. It is located on the long arm of human chromosome 5 (5q31) and encodes a protein composed of 388 amino acid residues. Its core function depends on the highly conserved POU domain. This domain consists of two parts: the POU-specific domain located in the amino acid region 179-256 and the POU homedomain located in the amino acid region 274-333, which together mediate binding to DNA. The genetic location corresponding to the POU4F3 gene is DFNA15, which was first confirmed in 1998 as the cause of autosomal dominant non-syndromic hearing loss (ADNSHL). The currently reported pathogenic mutations in POU4F3 cover many types, and their consequences can be summarized into two categories: one is mutations that lead to “truncation” of protein products (such as nonsense, frame-shift and partial deletion mutations), and the other is missense mutations that change amino acid sequences and thereby “damage” key functional domains. Regardless of the form, it ultimately disrupts the normal function of POU4F3, manifested by loss of transcriptional activity or erroneous subcellular positioning. From a genetic perspective, this usually results from a single dose deficiency or a dominant negative effect, and causes progressive hair cell damage and hearing loss. Clinical studies have shown that POU4F3-related hearing loss mostly manifests as delayed, bilateral symmetrical, and progressive sensorineural deafness. The hearing curve is mainly of the high-frequency decreasing type, but the intermediate-frequency decreasing type and flat type have also been reported. Phenotype heterogeneity is significant. In addition to typical hearing loss, some patients may have vestibular dysfunction, but generally not accompanied by other system abnormalities and are consistent with non-syndromic characteristics. Genetic screening showed that POU4F3 mutations accounted for a certain proportion of familial ADNSHL, especially in large families with specific hearing phenotypes. Given its complex molecular mechanisms and diverse phenotypes, in-depth research on the pathophysiological pathways of POU4F3 is of great significance for developing targeted therapies and improving the clinical management of hereditary deafness.
文章引用:卢莲莉, 唐凤珠. POU4F3基因与非综合征型听力损失的分子机制及临床特征研究进展[J]. 亚洲急诊医学病例研究, 2026, 14(1): 74-82. https://doi.org/10.12677/acrem.2026.141010

1. POU4F3基因突变的致病机制

POU4F3基因是耳蜗毛细胞生长发育和维持存活至关重要的转录因子,位于人类5号染色体长臂(5q31),编码388个氨基酸残基构成的蛋白质,核心功能依赖于高度保守的POU结构域。此结构域由两部分构成:位于179-256位氨基酸区段的POU特异结构域(POU-specific domain)和位于274-333位氨基酸区段的POU同源结构域(POU homeodomain),二者共同介导与DNA的结合[1]。自1998年被首次确认是导致常染色体显性非综合征型听力损失(autosomal dominant non-syndromic hearing loss, ADNSHL)的致病原因以来,前人们对POU4F3突变所致非综合征型听力损失发病机制的研究已逐步深入,现有证据表明,其核心机制是单倍剂量不足(haploinsufficiency)或显性负效应(dominant-negative effect)导致的功能丧失,而临床表型的异质性与突变类型、遗传背景及环境因素密切相关[2]-[5]

1.1. 影响毛细胞发育与存活

POU4F3作为转录因子,在耳蜗内毛细胞和外毛细胞的终末分化、成熟及长期存活中发挥核心作用。研究表明,POU4F3蛋白的表达始于细胞决定为毛细胞命运之时,并持续终生,对于毛细胞的终末分化和存活至关重要[6]。其表达水平在发育过程中受到精细调控,并与毛细胞的形成和重塑时间平行。在小鼠模型中,Pou4f3基因的完全缺失会导致毛细胞完全丧失,并引发进行性听力下降[7]。进一步的功能研究表明,POU4F3通过调控下游关键靶基因(如Gfi1)的表达来维持毛细胞表型,Pou4f3缺陷会导致Gfi1表达显著降低,进而导致外毛细胞退化,这可能是听力丧失的主要分子基础[8]

1.2. 蛋白功能域破坏与亚细胞定位异常

野生型POU4F3蛋白有高度保守的POU结构域(POU特异结构域和POU同源结构域),负责DNA结合及转录激活,其正常的核内定位是其发挥功能的前提[9]。多数致病突变直接破坏POU结构域或核定位信号(NLS)。例如,家族H突变(一种截短突变)导致蛋白羧基末端部分缺失,不仅降低了蛋白稳定性,还使其异常定位于细胞质,而野生型蛋白仅位于细胞核[9]。研究发现,POU4F3包含两个功能性NLS (一个单体NLS和一个双体NLS),两者对于其完全核定位都至关重要;同时破坏这两个信号会导致蛋白完全滞留在细胞质中[9]。许多错义突变如p.L223P、p.L289F (图1)也导致类似的亚细胞定位异常,蛋白部分出现在细胞核外[10]。这种错误定位直接影响了其作为转录因子的功能,是导致单倍剂量不足的重要机制。

Figure 1. Schematic diagram of the POU4F3 protein domain and pathogenic mutation sites in the literature

1. POU4F3蛋自结构域及致病突变位点示意图

1.3. 影响下游靶基因网络与信号通路

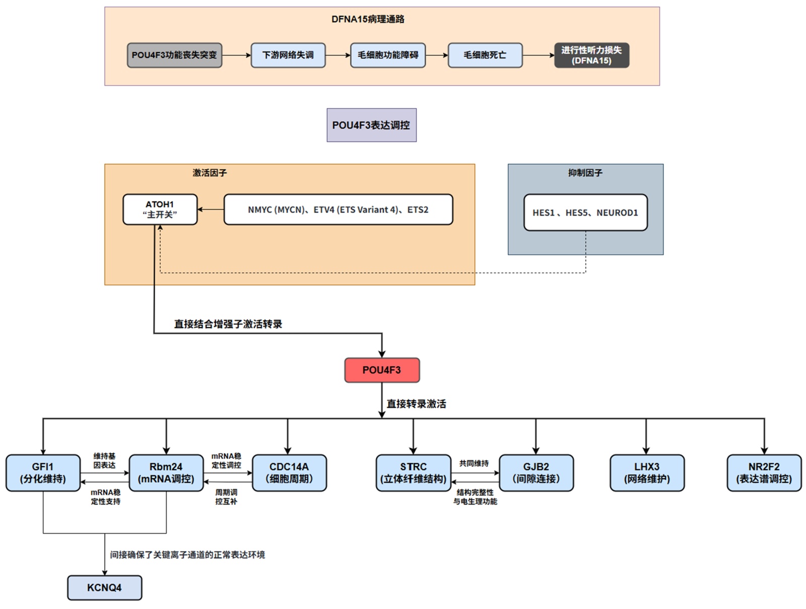
POU4F3通过调控一个广泛的靶基因网络来维持毛细胞功能。除了Gfi1,研究还发现其调控孤儿核受体NR2F2等基因[11]。这些靶基因涉及毛细胞的特化、细胞骨架结构、突触功能以及离子稳态等多个方面。例如,POU4F3的缺失或突变可能间接影响钾离子通道(如KCNQ4)等相关基因的表达,破坏毛细胞的电生理特性。此外,POU4F3与ATOH1等其他转录因子存在协同与反馈调节,形成一个确保毛细胞正确分化和存活的基因调控网络[12] [13] (图2)。突变导致的POU4F3功能丧失会瓦解这一网络,最终引发毛细胞功能障碍和凋亡。

Figure 2. Schematic illustration of regulatory mechanisms of POU4F3 target genes

2. POU4F3参与的靶基因调控示意图

1.4. 蛋白稳定性降低与显性负效应

部分POU4F3突变体不仅自身功能丧失,还可能通过显性负效应干扰野生型蛋白的功能。研究表明,某些突变体蛋白(如p.Ala189SerfsTer26)的稳定性显著低于野生型蛋白,且更易被降解[5]。此外,某些错义突变可能通过异常的二聚化或竞争性结合共同作用因子,抑制野生型POU4F3的转录激活活性[9]。这种机制解释了为何常染色体显性遗传的杂合突变足以导致疾病表型。

1.5. 不同小鼠模型表型的细微差别

早期研究使用全身性敲除模型,证实Pou4f3在胚胎期毛细胞终末分化中不可或缺,其缺失导致毛细胞完全丧失和先天性聋[14]。然而,近期利用他莫昔芬诱导的毛细胞特异性条件性敲除模型发现,POU4F3在成年小鼠毛细胞的长期存活中同样至关重要。研究表明,无论在出生时、听力成熟期(约4周龄)还是成年期(8周龄)删除POU4F3,均会导致进行性毛细胞丢失和听力下降,但毛细胞死亡的速度存在差异:从未成熟毛细胞中删除POU4F3会导致更快速的细胞死亡。这提示POU4F3的功能贯穿毛细胞终生,而不同模型揭示了其在发育与维持阶段可能具有略微不同的作用机制或下游靶基因。

综上所述,POU4F3基因突变通过破坏蛋白的核定位、降低其稳定性、削弱DNA结合与转录活性,并瓦解关键的毛细胞基因调控网络,最终导致毛细胞进行性退化和听力损失。然而,不同突变类型如何特异性影响下游通路,以及如何导致临床表现的差异(如发病年龄、进展速度),仍有待更深入的研究。

2. POU4F3基因突变相关疾病的临床特征

POU4F3基因突变导致的听力损失(DFNA15)具有明确的临床特征谱。其核心表现为迟发性、对称性、进行性的感音神经性聋。发病年龄通常在10至40岁之间,但也有儿童期发病的报道,显示出一定的年龄依赖性外显[15]。听力损失通常从高频开始,逐渐向中低频发展,听力图多表现为高频下降型,但中频下降型(“cookie-bite”型)和平坦型亦不少见,表明有显著的表型异质性[16]-[18] (表1)。

前庭功能受累是POU4F3相关疾病的一个重要但并非普遍的特征。部分患者报告有眩晕或不稳感,动物模型研究也证实Pou4f3缺陷会影响前庭毛细胞的亚型分化[19]。然而,大多数患者不伴有其他系统异常,严格符合非综合征性的定义。值得注意的是,表型异质性不仅存在于不同家系之间,也存在于同一家系的不同成员中。即使携带相同的基因突变位点,家族成员的发病年龄、听力下降速度和最终听力损失程度也可能不同[20] (表1)。这种变异可能与修饰基因、环境因素(如噪声暴露)以及可能的表观遗传调控有关。例如,截短突变c.37del (p.Ala189SerfsTer26)在不同家系中表现出高度的表型变异性。一项纵向研究显示,携带此突变的个体,其发病年龄可从青少年期到中年,听力下降速率和不同频率的受累程度也存在显著差异。即使在同一家系内,成员间的表型也可能不同。这强烈提示修饰基因和环境因素(如噪声暴露、耳毒性药物)的重要影响。讨论中可指出,未来研究需通过大家系的全基因组关联分析或动物模型结合环境干预,来系统识别这些修饰因子。

3. 基因型–表型关联与突变谱

Table 1. Summary of clinical features associated with POU4F3 variations in previous studies

1. 文献已报道的 POU4F3变异及其相关的临床特征总结

核苷酸变化(Nucleotide

Change)

氨基酸变化

(Amino Acid

Change)

突变类型

(mutation- type)

外显子

(exon)

区域

(Domain)

发病年龄

(onset)

听力曲线

(Audiometric

Configuration)

进展性

(Progression)

参考文献

(Reference)

缺失一条等位基因

11~13 y

高频下降型,中频下降型

Freitas, 2014

c.37delC

p.(His13Thrfs*71)

移码突变

1

3~72 y

高频下降型,中频下降型,

低频下降型,平坦型

Singh, 2023

c.74dupA

p.His25fs

移码突变

1

20’s

高频下降型

Kitano, 2017

c.120 + 1G > C

剪切突变

1

0-~40 y

平坦型

He, 2016

c.172G > T

p.Glu58Ter

无义突变

1

IV区

第二个十年晚期

高频下降型

Zhang, 2025

c.191A > T

p.Asp64Val

错义突变

1

IV区

10’s~30’s

中频下降型

Kitano, 2017

c.288dup

p.Ile97Hisfs*75

移码突变

1

17~45 y

高频下降型

Li, 2025

c.337C > T

p.Gln113*

无义突变

1

14~40 y

高频下降型,平坦型

zhang, 2016

c.367delA

p.Ile123fs

移码突变

1

40~40’s

中频下降型

Kitano, 2017

C.427C > T

p.Gln143Ter

无义突变

1

3 y

中频下降型

NA

Kitano, 2017

c. 491C > G

p.Pro164Arg

错义突变

1

NA

高频下降型,平坦型

NA

wei, 2014

c.564dupA

p.Ala189Serfs*26

移码突变

2

30 y

中频下降型

Jo, 2022

c.574G > T

p.Glu192Ter

无义突变

2

POUS

17~30’s

中频下降型

Kitano, 2017

c.581T > A

p.Phe194Tyr

错义突变

2

POUS

10’s~20 y

高频下降型,中频下降型

Kitano, 2017

c.593G > A

p.Arg198His

错义突变

2

POUS

0~3 y

平坦型

Bai, 2020

c.602T > C

p.Leu201Pro

错义突变

2

POUS

10’s

中频下降型

Gao, 2018

c. 602de1T

p.Leu201fs

移码突变

2

POUS

16~30 y

高频下降型

Cai, 2016

c. 603_604delGG

p.Leu201fs*12

移码突变

2

POUS

NA

NA

NA

Yang, 2013

c. 662_675del14

p.Gly221fs

移码突变

2

POUS

20 y

高频下降型

NA

Lee, 2010

c.665C > T

p.Ser222Leu

错义突变

2

POUS

6 y

高频下降型

Kitano, 2017

c.668T > C

p.Leu223Pro

错义突变

2

POUS

4~44 y

高频下降型,中频下降型,平坦型

Collin, 2008

c.680deIC

p.Thr227fs

移码突变

2

POUS

婴儿

高频下降型,中频下降型

Kitano, 2017

c. 694G > A

p.Glu232Lys

错义突变

2

POUS

20’s

高频下降型

NA

Baek, 2012

c.704_705del

p.Thr235fs

移码突变

2

POUS

2~4 y

高频下降型

Bai, 2020

c.706C > T

p.Leu236Phe

错义突变

2

POUS

8~31 y

NA

NA

Pan, 2025

c.718A > T

p.Asn240Tyr

错义突变

2

POUS

6 y

中频下降型

Kitano, 2017

c.743T > C

p.Leu248Pro

错义突变

2

POUS

26 y

中频下降型

Jo, 2022

c.841A > G

p.Ile281Val

错义突变

2

POUHD

50~54 y

高频下降型

Kitano, 2017

c.863C > A

p.Ser288Ter

无义突变

2

POUHD

第三个十年

高频下降型

Zhang, 2025

c.865C > T

p.Leu289Phe

错义突变

2

POUHD

13~20 y

高频下降型,中频下降型,

平坦型

Collin, 2008

c.879C > A

p.Phe293Leu

错义突变

2

POUS

37 y

NA

Jo, 2022

c.884_891del8

p.Ile295fs

移码突变

2

POUHD

18~30 y

高频下降型

Vahava, 1998

c.896C > T

p.Pro299Leu

错义突变

2

POUHD

26~27 y

高频下降型,中频下降型,

平坦型

Kitano, 2017

c. 932T > C

p.Leu311Pro

错义突变

2

POUHD

10~20 y

高频下降型

He, 2016

c.952G > A

p.Val318Met

错义突变

2

POUHD

16 y

NA

Jo, 2022

c.976A > G

p.Arg326Gly

错义突变

2

POUHD

NA

NA

NA

赵羿,2020

c.976A > T

p.Arg326Ter

无义突变

2

POUHD

童年

高频下降型

Kitano, 2017

c. 977G > A

p.Arg326Lys

错义突变

2

POUHD

10~50’s

高频下降型,平坦型

Kim, 2013

c.982A > G

p.Lys328Glu

错义突变

2

POUHD

10’s

高频下降型

Lin, 2017

1007delC

p.Ala336fs

移码突变

2

0

NA

Mutai, 2013

目前在全球范围内已报道了至少35种不同的POU4F3致病性变异,包括无义突变、移码突变、错义突变以及全基因或外显子缺失等[15]-[17]。无明显的热点区域,突变广泛分布于整个编码区,但主要集中在关键的POU DNA结合结构域,直接破坏其转录调控功能。基因型与表型之间的关联较为复杂。总体而言,导致蛋白提前终止的截短突变(无义、移码突变)通常是单倍剂量不足机制致病,其表型可能与突变位置有关,影响蛋白稳定性与核定位。而错义突变,特别是发生在POU结构域内的,可能是显性负效应发挥作用,有时与更早或更严重的表型相关[15]。例如,p.L223P和p.L289F等错义突变导致蛋白错误定位于细胞质,功能丧失更彻底。一个重要的进展是发现POU4F3变异也可能与老年性聋的易感性相关。大规模遗传学研究在需要助听器的老年个体中发现了POU4F3的罕见错义变异(如p.E232Q),提示该基因的轻微功能损害可能加速年龄相关的听力衰退[20]。这扩展了POU4F3的临床意义,使其不仅是罕见孟德尔遗传病的病因,也可能是常见复杂性状的贡献因子。

4. 诊断与治疗展望

4.1. 诊断策略

对于表现为常染色体显性遗传、迟发性进行性感音神经性聋的个体或家系,尤其是听力图呈高频或中频下降型者,应考虑进行POU4F3基因的靶向测序。随着下一代测序技术的普及,POU4F3已被纳入多种遗传性耳聋基因检测panel。准确的分子诊断不仅有助于明确病因、评估预后,还能为家族成员提供准确的遗传咨询和产前诊断选择。

4.2. 治疗前景

目前对DFNA15的治疗仍以常规干预为主,如助听器和人工耳蜗植入,后者在重度至极重度患者中效果良好。然而,基于疾病机制的新型治疗策略正在探索中,展现出巨大潜力。基因治疗:鉴于DFNA15主要由单倍剂量不足引起,通过病毒载体(如AAV)将功能性POU4F3基因递送至内耳毛细胞,是极具前景的根治性策略。动物实验已证明AAV介导的基因递送可在耳蜗内实现转基因表达。调控关键通路研究发现,激活ATOH1/POU4F3轴不仅能促进毛细胞再生,还能抑制毛细胞的铁死亡,在药物性聋小鼠模型中显著改善了听力[18]。这提示小分子药物或基因疗法靶向此通路,可能有助于稳定或拯救受损的毛细胞。靶向下游效应分子:POU4F3调控着维持毛细胞稳态的关键下游靶点,如磷脂混杂酶PLSCR5,后者对毛细胞静纤毛的动态平衡和听觉功能至关重要[21]。针对这些下游效应器的干预可能提供更精准的治疗窗口。

5. 总结与展望

POU4F3是维持耳蜗毛细胞终身功能的核心转录因子,其突变通过破坏DNA结合、核定位、蛋白稳定性及下游基因网络,导致进行性毛细胞变性和听力损失。临床表型以迟发性、对称性、进行性感音神经性聋为主,异质性强,且可能与老年性聋相关。

未来的研究应着重于以下几个方面:首先,深入阐明不同突变类型如何特异性干扰POU4F3的转录调控网络及其与表型异质性的关系,需要利用患者来源的iPSC分化毛细胞模型进行功能学研究[14]。其次,探索有效的体内基因递送方案,优化载体、启动子和给药途径,为基因治疗进入临床转化奠定基础。最后,进一步挖掘POU4F3作为老年性聋修饰基因的作用,可能为预防年龄相关的听力下降提供新靶点。

总之,对POU4F3基因的持续研究不仅深化了对遗传性耳聋发病机制的理解,也正推动着针对该分子通路的精准治疗从概念走向现实,为DFNA15患者带来了新的希望。

参考文献

[1] Vahava, O., Morell, R., Lynch, E.D., Weiss, S., Kagan, M.E., Ahituv, N., et al. (1998) Mutation in Transcription Factor pou4f3 Associated with Inherited Progressive Hearing Loss in Humans. Science, 279, 1950-1954. [Google Scholar] [CrossRef] [PubMed]
[2] Bai, X., Zhang, F., Xiao, Y., Jin, Y., Zheng, Q., Wang, H., et al. (2020) Identification of Two Novel Mutations in POU4F3 Gene Associated with Autosomal Dominant Hearing Loss in Chinese Families. Journal of Cellular and Molecular Medicine, 24, 6978-6987. [Google Scholar] [CrossRef] [PubMed]
[3] Zhang, C., Wang, M., Xiao, Y., Zhang, F., Zhou, Y., Li, J., et al. (2016) A Novel Nonsense Mutation of pou4f3 Gene Causes Autosomal Dominant Hearing Loss. Neural Plasticity, 2016, Article ID: 1512831. [Google Scholar] [CrossRef] [PubMed]
[4] Lin, Y., Lin, Y., Lu, Y., Liu, T., Chen, C., Hsu, C., et al. (2017) A Novel Missense Variant in the Nuclear Localization Signal of POU4F3 Causes Autosomal Dominant Non-Syndromic Hearing Loss. Scientific Reports, 7, Article No. 7551. [Google Scholar] [CrossRef] [PubMed]
[5] Lee, S., Kim, M.Y., Han, J.H., Park, S.S., Yun, Y., Jee, S., et al. (2023) Ramifications of POU4F3 Variants Associated with Autosomal Dominant Hearing Loss in Various Molecular Aspects. Scientific Reports, 13, Article No. 12584. [Google Scholar] [CrossRef] [PubMed]
[6] Masuda, M., Dulon, D., Pak, K., Mullen, L.M., Li, Y., Erkman, L., et al. (2011) Regulation of POU4F3 Gene Expression in Hair Cells by 5’ DNA in Mice. Neuroscience, 197, 48-64. [Google Scholar] [CrossRef] [PubMed]
[7] Singh, J., Randle, M.R., Walters, B.J. and Cox, B.C. (2024) The Transcription Factor Pou4f3 Is Essential for the Survival of Postnatal and Adult Mouse Cochlear Hair Cells and Normal Hearing. Frontiers in Cellular Neuroscience, 18, Article ID: 1369282. [Google Scholar] [CrossRef] [PubMed]
[8] Hertzano, R., Montcouquiol, M., Rashi-Elkeles, S., Elkon, R., Yücel, R., Frankel, W.N., et al. (2004) Transcription Profiling of Inner Ears from Pou4f3(ddl/ddl) Identifies Gfi1 as a Target of the Pou4f3 Deafness Gene. Human Molecular Genetics, 13, 2143-2153. [Google Scholar] [CrossRef] [PubMed]
[9] Weiss, S., Gottfried, I., Mayrose, I., Khare, S.L., Xiang, M., Dawson, S.J., et al. (2003) The DFNA15 Deafness Mutation Affects POU4F3 Protein Stability, Localization, and Transcriptional Activity. Molecular and Cellular Biology, 23, 7957-7964. [Google Scholar] [CrossRef] [PubMed]
[10] Collin, R.W.J., Chellappa, R., Pauw, R., Vriend, G., Oostrik, J., van Drunen, W., et al. (2008) Missense Mutations in pou4f3 Cause Autosomal Dominant Hearing Impairment DFNA15 and Affect Subcellular Localization and DNA Binding. Human Mutation, 29, 545-554. [Google Scholar] [CrossRef] [PubMed]
[11] Tornari, C., Towers, E.R., Gale, J.E. and Dawson, S.J. (2014) Regulation of the Orphan Nuclear Receptor Nr2f2 by the DFNA15 Deafness Gene Pou4f3. PLOS ONE, 9, e112247. [Google Scholar] [CrossRef] [PubMed]
[12] Yu, H.V., Tao, L., Llamas, J., Wang, X., Nguyen, J.D., Trecek, T., et al. (2021) POU4F3 Pioneer Activity Enables ATOH1 to Drive Diverse Mechanoreceptor Differentiation through a Feed-Forward Epigenetic Mechanism. Proceedings of the National Academy of Sciences, 118, e2105137118. [Google Scholar] [CrossRef] [PubMed]
[13] Ikeda, R., Pak, K., Chavez, E. and Ryan, A.F. (2014) Transcription Factors with Conserved Binding Sites near ATOH1 on the POU4F3 Gene Enhance the Induction of Cochlear Hair Cells. Molecular Neurobiology, 51, 672-684. [Google Scholar] [CrossRef] [PubMed]
[14] Xiang, M., Gan, L., Li, D., Chen, Z., Zhou, L., O’Malley, B.W., et al. (1997) Essential Role of Pou-Domain Factor Brn-3c in Auditory and Vestibular Hair Cell Development. Proceedings of the National Academy of Sciences, 94, 9445-9450. [Google Scholar] [CrossRef] [PubMed]
[15] Zhang, T., Wang, W., Zhang, L. and He, J. (2025) Functional Correlation of Two Novel Nonsense pou4f3 Mutations Causing Late‐Onset Progressive Nonsyndromic Hearing Loss in DFNA15 Families. Molecular Genetics & Genomic Medicine, 13, e70100. [Google Scholar] [CrossRef] [PubMed]
[16] Singh, S., Penney, C., Griffin, A., Woodland, G., Werdyani, S., Benteau, T.A., et al. (2023) Highly Variable Hearing Loss Due to POU4F3 (c.37del) Is Revealed by Longitudinal, Frequency Specific Analyses. European Journal of Human Genetics, 31, 815-823. [Google Scholar] [CrossRef] [PubMed]
[17] Gao, X., Xu, J., Wang, W., Yuan, Y., Bai, D., Huang, S., et al. (2018) A Missense Mutation in Pou4f3 Causes Midfrequency Hearing Loss in a Chinese ADNSHL Family. BioMed Research International, 2018, Article ID: 5370802. [Google Scholar] [CrossRef] [PubMed]
[18] Yu, R., Wang, K., Lu, Y., Xiong, W., Luo, Q., Luo, W., et al. (2025) Modulating ATOH1 and POU4F3 Pathways to Enhance Hair Cell Regeneration and Inhibit Ferroptosis in Cochlear Support Cells. The FASEB Journal, 39, e70866. [Google Scholar] [CrossRef] [PubMed]
[19] Zhou, Q., Huang, Y., Ni, W., Feng, M., Wu, L., Lai, C., et al. (2025) Pou4f3 Deficiency Obstructs the Subtype Differentiation of Vestibular Hair Cells. Neuroscience Bulletin. [Google Scholar] [CrossRef] [PubMed]
[20] Cornejo-Sanchez, D.M., Bharadwaj, T., Dong, R., Wang, G.T., Schrauwen, I., DeWan, A.T., et al. (2025) Mendelian Non-Syndromic and Syndromic Hearing Loss Genes Contribute to Presbycusis. European Journal of Human Genetics, 33, 758-767. [Google Scholar] [CrossRef] [PubMed]
[21] Gong, S., Liu, Q., Du, H., Zhang, L., Zhu, C., Xu, Z., et al. (2025) The Phospholipid Scramblase PLSCR5 Is Regulated by POU4F3 and Required for Hair Cell Stereocilia Homeostasis and Auditory Functions. Journal of Genetics and Genomics, 52, 1211-1223. [Google Scholar] [CrossRef] [PubMed]